You need to check your existing interface configuration to see which Skyvva connector module you used. There are two different versions based on the Skyvva App version you are using. From version 2.44 upward, we have introduced the new concept of using the so-called message type to design the interface. This technique allows for creating a hierarchical interface and mapping using the mapping tool in one shut. This technique is called Version 3 of the interface design style. Before this technique, we have the old approach to creating the interface without using the message type. Those interfaces are flat and based on the sObject, where the mapping cannot be done hierarchically. This technique is called version 2 design style.
From version 2.44, you might have migrated your old interface design, e.g., from V2 to V3 style, and thus start using the message type. If you have not migrated to the interface design style of V3, you might have the old style using the V2 interface design technique.
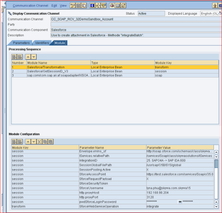
2.1 V2 Interface #
Here is an example of how what the V2 interface design looks like. We see two separate modules “Salesforce/Transformation” and “Salesforce/GetSessionID_V3”. This was the first version of the Skyvva connector module that we released.

The following example shows the later version of the connector module where we merged the two modules, e.g., ‘Salesforce/Transformation’ and ‘Salesforce/GetSessionID_V3’, to become one, e.g., /Salesforce/GetSessionID_V4 for simplification. There are no functional differences between the two versions except for the merge and simplification of to use of one module.

Whether using two modules or one in the soap receiver channel, you are using the V2 interface design technique. This technique will be referenced in the whole guide as the V2 interface or V2 style.
2.2 V3 Interface #
You can recognize the V3 interface design when your soap receiver channel uses the “Skyvva/V3/Integration” module. Here is an example screenshot of the soap receiver channel. This version is a further development and improvement of the first V2 interface version.

Why is it important to know which techniques you have used in the interface design? Based on which interface design techniques you have used e.g. if V2 or V3 interface there are different REST connector modules to be used.
For technical reasons, we must create two different versions of the new module for the V2 and V3 interface design. To migrate the V2 style interface, you must use the “Skyvva/V2/RestIntegration” module. If your interface is a V3 style interface, you must use the “Skyvva/V3/RestIntegration” module. Therefore it is important to know which design style your interfaces are based on.
There is also a second way to recognize your interface design style. You have to look at the external data definition created by the Skyvva XSD or WSDL. The structure which is used with the V2 interface style looks like this.

Note that the field “fromSystem” and “targetObject” is characteristic of the V2 interface style.
If the V3 interface style is used, the structure looks like this.

By exploring these two different characteristics, you know which kind of interface design style you have currently on your sap-po instance. Based on which interface style you have, you need to use the correct REST connector module. For V2, choose “Skyvva/V2/RestIntegration” and for V3, the module “Skyvva/V3/RestIntegration”.
